前言
关于Chrome插件,我用的比较多的主要是下面几个 Anything to QRcode,Axure RP Extension for Chrome,Evernote Web Clipper,有道云笔记网页剪报,gitlab-code-view,Google Translate,Octotree。之前还有个Proxy代理的,自从使用SS的pac功能之后就用不到了。上面这几个你知道名字,自己去 chrome web store 上自己搜索安装就好了,很简单。今天要讲的这个插件,属于那种 难者不会,会者不难 的情况,你用过之后就会感觉很简单,没用之前很可能一个很小的门槛就把你档在外面。
其实我很早就安装了 TamperMonkey 插件,之前捣鼓了几下,没用明白就放弃了。一方面是我没找到方法;另一方面不知道会有什么后果,不敢轻易尝试,怕引入危害性的插件。今天clone一个很大的github项目,在欣赏它龟速前进美姿的同时,在群里吐嘈了下。有同学指出可以使用「暴力猴」加速。
安装「暴力猴」失败
按照这位同学的说法,在 https://www.extfans.com 网搜索「暴力猴」,安装到chrome浏览器即可使用。从这位同学的说法上,可以看出就是那种属于「会者不难」的简单感。但我在用的时候发现「搜索有3个暴力猴,应该用哪个?」还求人家出个文档。于是他给出文档:
1 | 打开网址chrome插件网 搜索暴力猴,我现在用的是带有猴子头像的插件。 |
我在extfans网站下载「暴力猴」时,发现每次点击下载,网站都报401错误,不能下载。后来1个小时后下载成功,可能的原因是刚注册的账号被网站认为是恶意请求,这是后话了。
尝试使用TamperMonkey
隐约间我想起,以前好像用过类似的插件。于是发现了早已安装的 TamperMonkey,点击「Find new scripts...」打开了这个页面。然后找到了脚本资源的存放库GreasyFork和OpenUserJS,然后试图找到github加速的脚本,试了「github」「加速」「speedup」等关键词搜索,打开页面类似下图,没有找到合适的脚本:


成功安装「暴力猴」
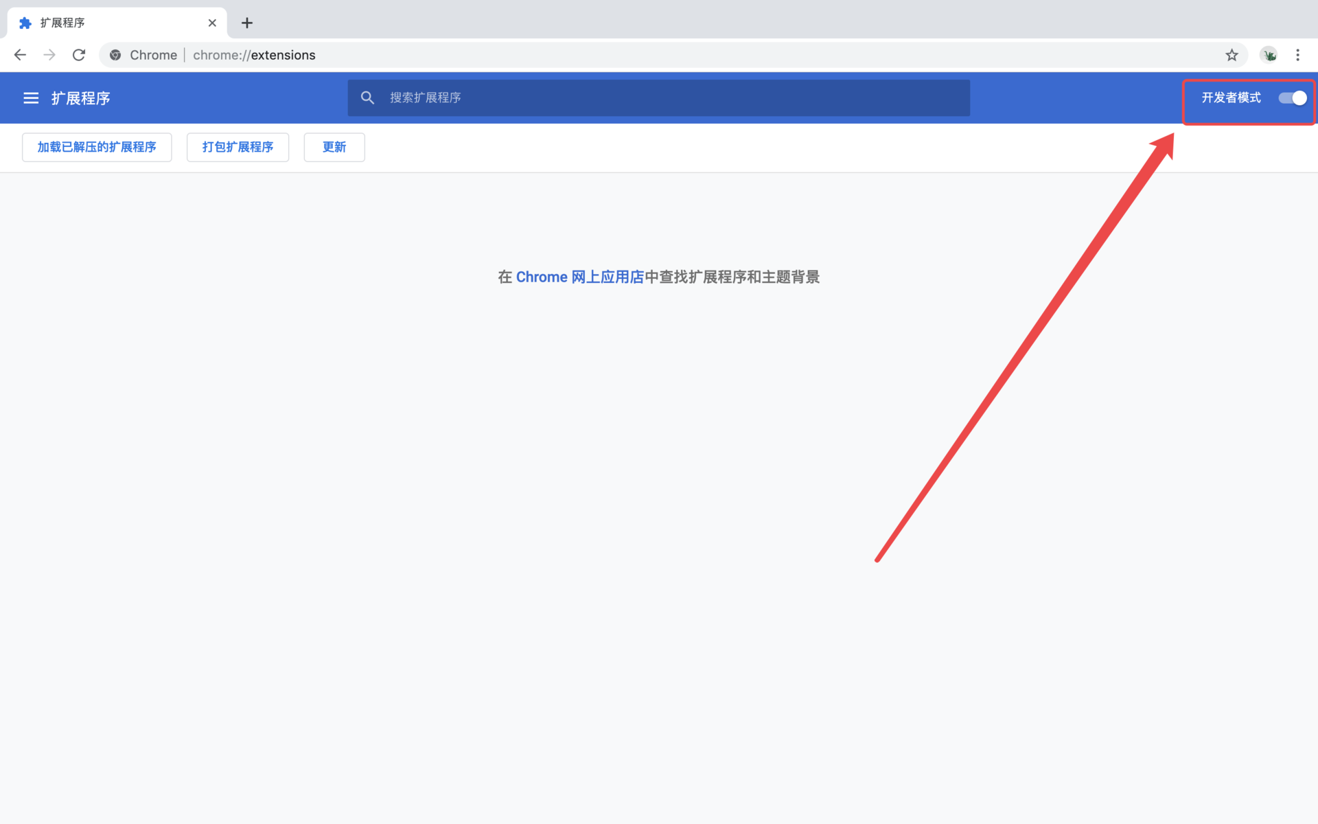
过了大约1个小时,我再次试了下,下载成功。安装时,先打开扩展程序页面,再打开「开发者模式」,对这块不熟悉的同学可以看下面图片:

最后,把下载的crx文件拖动到浏览器中按提示安装就ok了。
打开github网站,在「暴力猴」上点击「Find scripts for this site」打开页面 第一个就是我们要找的「Github 镜像访问,加速下载」,如下图所示:

脚本安装成功后,再打开github,可以看到「暴力猴」和「TamperMonkey」都生效了

总结
上面插件都是greasyfork.org这个网站,开始没有搜索到,我们来看看和后面成功的有啥不同。我们之前查不到时网址是 https://greasyfork.org/zh-CN/scripts?q=github 而成功的网址是 https://greasyfork.org/zh-CN/scripts/by-site/github.com 大家可以看出这其中的区别了吧,就这一点小门槛。
另外,扒了下以前整理的文档,好早就试过这个网站,当时应该就是这点门槛导致没用起来
1 | 7.Tampermonkey插件 |